This post was updated on March 28, 2024 to reflect the latest advances in Generative AI.
In the financial services industry, conducting due diligence on potential investments is a labor-intensive and time-consuming task. Whether at a hedge fund, bank, or trading firm, analysts and researchers face a daunting challenge: the relentless pursuit of data. This requires individuals to navigate a complex web of data feeds, investor calls, 10-K reports, annual filings, and a deluge of company information.
What if there was a transformative solution? What if financial services firms could harness the power of generative artificial intelligence (Generative AI) to create a platform capable of automatically finding relationships between third-party data and their proprietary first-party data? What if this platform featured a chatbot or virtual assistant that could converse with investors, clients, shareholders, analysts, and researchers? What if this chatbot could dissect complex data and provide human-like answers in real-time, cutting through the intricacies of data collection and analysis?
At Effectual, we envision a future where Generative AI is paired with retrieval-augmented generation (RAG) to transform the way financial services firms operate. Although Generative AI is still in its early stages within this sector, the potential applications are revolutionary.
Intelligent financial data exploration with Generative AI
Traditional due diligence involves manually collecting data from disparate sources and then conducting data transformations and analysis to find the relationships between them. With Generative AI and RAG, we can leverage pre-built large language models (LLMs) to automatically find relationships and connections among a wide range of sources, including paid-for data feeds. This automation drastically reduces the time and effort required to find insights into the most profitable investments.
Effortless querying with AI-enabled chatbots
Instead of combing through endless documents, analysts and researchers can engage with a chatbot to ask specific questions in reference to their own proprietary data. Natural language processing capabilities allow the chatbot to understand and respond to queries in real-time. RAG enables the LLM to find relationships between third-party data and customer-specific documents so the chatbot can provide immediate access to key information.
Governance and security via retrieval-augmented generation
Data security and privacy are critical concerns for companies new to Generative AI. Safeguarding first-party data, documents, and files is a must. RAG empowers organizations to learn from their data and harness the existing, pre-trained LLMs without sacrificing data security. It allows the LLM to learn from proprietary customer data without training itself on the data. This ensures a customer’s data remains secure and separate from others querying the same LLM.
Boost productivity while lowering cost with Generative AI
The manual due diligence process can be not only labor-intensive but also costly. As mentioned previously, Generative AI offers significant cost reductions by minimizing the need for extensive data exploration and analysis. In turn, this increases the productivity of investment/research analysts by freeing up more time to focus on strategic initiatives.
Enhanced risk management with strict data governance
In the fast-paced world of capital markets, effective risk management is paramount. Every second, the markets are changing. From acquisitions to major security breaches, companies must constantly monitor the latest data fluctuations to remain competitive. Generative AI can provide real-time risk analysis by continuously finding relationships between vast amounts of data and alerting stakeholders to possible threats or opportunities.
A bespoke Generative AI accelerator with Amazon Bedrock
Effectual has developed a robust, scalable Generative AI accelerator to fit a wide range of chatbot use cases with built-in retrieval-augmented generation. Utilizing a combination of open-source tooling and AWS infrastructure, the accelerator can be fully deployed and managed inside an existing AWS ecosystem.
Effectual’s Generative AI accelerator standardizes data ingestion and generates embeddings inside a client’s secure AWS environment so the chatbot learns from the most up-to-date information. This standardization enables clients to rapidly discover business insights from their data regardless of its source or type. The framework not only can streamline governance, security, and procurement but also dramatically reduce the work required for onboarding and integration.
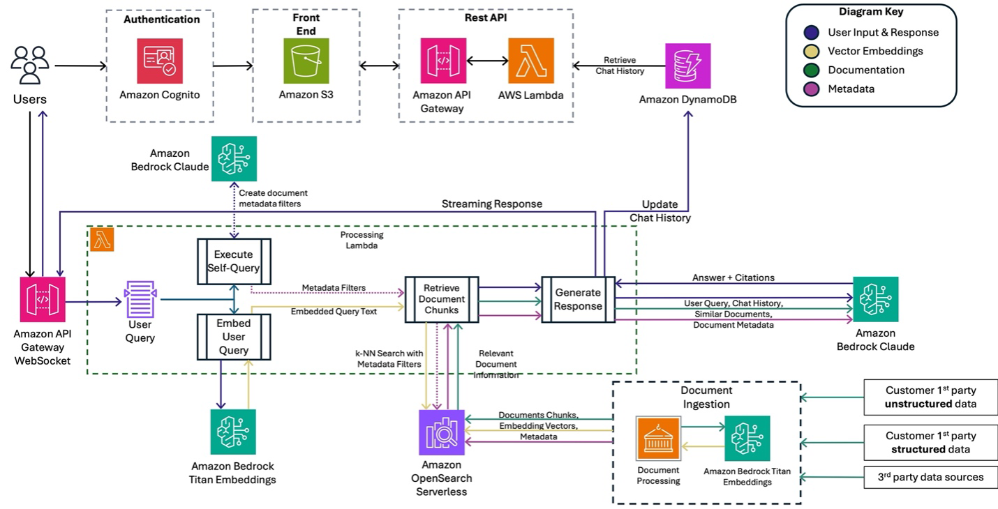
As illustrated in the diagram below, the platform serves as an accelerator to rapidly test proof of concepts for Generative AI use cases spanning across the financial services industry. By employing business-specific data as a knowledge source for Generative AI, the platform can provide valuable insights via an intuitive chat experience. As a result, organizations can access unprecedented productivity acceleration through Generative AI that has been enhanced by their unique business data.

Exploring & advancing the possibilities of Generative AI
The integration of generative AI into financial services has the potential to reshape the industry. Effectual is committed to exploring and advancing these possibilities. As Generative AI evolves, so will our commitment to pushing the boundaries of what’s possible.
The future of financial services will be digital, data-driven, and dynamic. By embracing the power of generative AI, we aim to empower financial professionals with the tools they need to navigate this new era successfully.
Follow us on LinkedIn.

